AI Agents in ITSM: Automating Ticketing and Incident Resolution

Dr. Jagreet Kaur | 13 February 2025

AI Agents in ITSM: Automating Ticketing and Incident Resolution
11:07

In the fast-evolving world of IT Service Management (ITSM), businesses face increasing pressure to resolve issues quickly and efficiently. Traditional ticketing and incident resolution rely on manual processes, leading to delays, misrouted tickets, and prolonged downtime. AI agents are revolutionizing ITSM by automating ticket creation, classification, and remediation, ensuring faster and more accurate issue resolution.

This blog explores how AI agents are transforming ITSM, driving operational efficiency, and shaping the future of IT support with intelligent automation.

What is Automated Ticket Creation and Remediation?  

Automated ticket creation and remediation identifies, logs, categorizes, and resolves issues without manual intervention. It ensures that service requests, incidents, or problems are automatically detected, recorded, and resolved through predefined actions or escalated for further review. 

Automated ticket creation involves generating tickets based on system alerts, user requests, or predefined triggers. The system assigns priority, categorizes the issue, and routes it to the appropriate resolution path.

Example (ServiceNow): A company using ServiceNow detects a server outage through monitoring tools. A ticket is automatically created, and the system attempts to restart the server. If unsuccessful, the issue is assigned to an IT specialist.

introduction-iconKey Concepts of Automated Ticket Creation

To understand the integration of AI agents in ITSM and Security Operations, it's essential to know some key concepts:

  • Event-Driven Ticket Generation: Automated systems create tickets based on predefined triggers such as system failures, security breaches, or user requests. These triggers come from monitoring tools, log files, emails, or chatbot interactions, ensuring immediate issue detection and response.

  • Intelligent Ticket Classification: Once a ticket is generated, AI and rule-based engines analyze its content to classify it by issue type, priority, and urgency. This prevents misclassification and ensures that critical issues receive immediate attention while routine problems follow standard workflows.

  • Automated Routing & Assignment: Instead of manually assigning tickets, automation tools analyze ticket details, match them to the right support team or agent, and even escalate them if needed. Routing is based on predefined rules, agent expertise, workload balancing, or historical resolution patterns.

  • Self-Service & Chatbot Integration: Chatbots and virtual assistants allow users to report issues and receive automated troubleshooting steps. If the problem remains unresolved, the chatbot automatically logs and routes a ticket to the appropriate support team, reducing manual ticket creation.

  • Data-Driven Insights & Continuous Improvement: Automated ticketing systems collect and analyze data from past incidents to refine classification models, optimize workflows, and suggest better remediation strategies. Over time, they learn from resolutions and improve response accuracy, leading to faster ticket closure.

Traditional Way of ITSM and Security Operations 

In traditional ITSM and Security Operations environments, processes are heavily manual. 

  1. Rule-Based Ticket Creation: Tickets are generated when predefined conditions (e.g., high CPU usage, network failure) are met. These rules are manually configured and do not adapt to new issues.

  2. Email & Log-Based Automation: Monitoring tools send alerts via email or logs, triggering ticket creation. This method relies on static keyword matching and lacks intelligent issue detection.

  3. Static Categorization & Assignment: Issues are classified based on predefined categories and routed to fixed teams. There is no dynamic prioritization or learning from past incidents.

  4. Script-Driven Remediation: Automated scripts execute predefined solutions, such as restarting a server or clearing the cache. However, they require manual intervention for new or complex problems.

  5. Limited Learning & Adaptability: The system does not analyze past incidents to improve responses. It follows a fixed workflow, making it ineffective for evolving or unexpected issues.

This traditional approach is often slow, prone to human error, and requires significant manual effort, leading to delays and inefficiencies. 

Impact on Customers Due to Traditional Way 

The traditional approach to ITSM and Security Operations leads to several challenges, both for the IT teams and end customers: 

  1. Slower Issue Resolution: Traditional systems rely on static rules and manual intervention, delaying ticket processing. Complex issues require human review, increasing response times. Customers experience prolonged downtime, leading to frustration.

  2. Inefficient Support Experience: Fixed workflows often misroute tickets, causing delays in reaching the right team. This results in multiple escalations and longer resolution times. Customers may need to follow up numerous times for a solution.

  3. Lack of Personalized Solutions: Predefined scripts apply the same generic fix to all users, even when different solutions are needed. This often leads to unresolved issues or temporary fixes. Customers may have to request additional support for proper resolution.

  4. Increased Downtime & Service Disruptions: Traditional systems do not learn from past incidents, leading to repeated service failures. Recurring issues remain unresolved for extended periods without adaptive solutions, negatively affecting business operations and customer productivity.

  5. Frustration and Lower Satisfaction: Slow resolutions, incorrect fixes, and multiple escalations lead to poor customer experience. Customers lose trust in the support system and feel neglected. Over time, dissatisfaction can result in complaints or even switching to a competitor.

Akira AI: Multi-Agents in Action

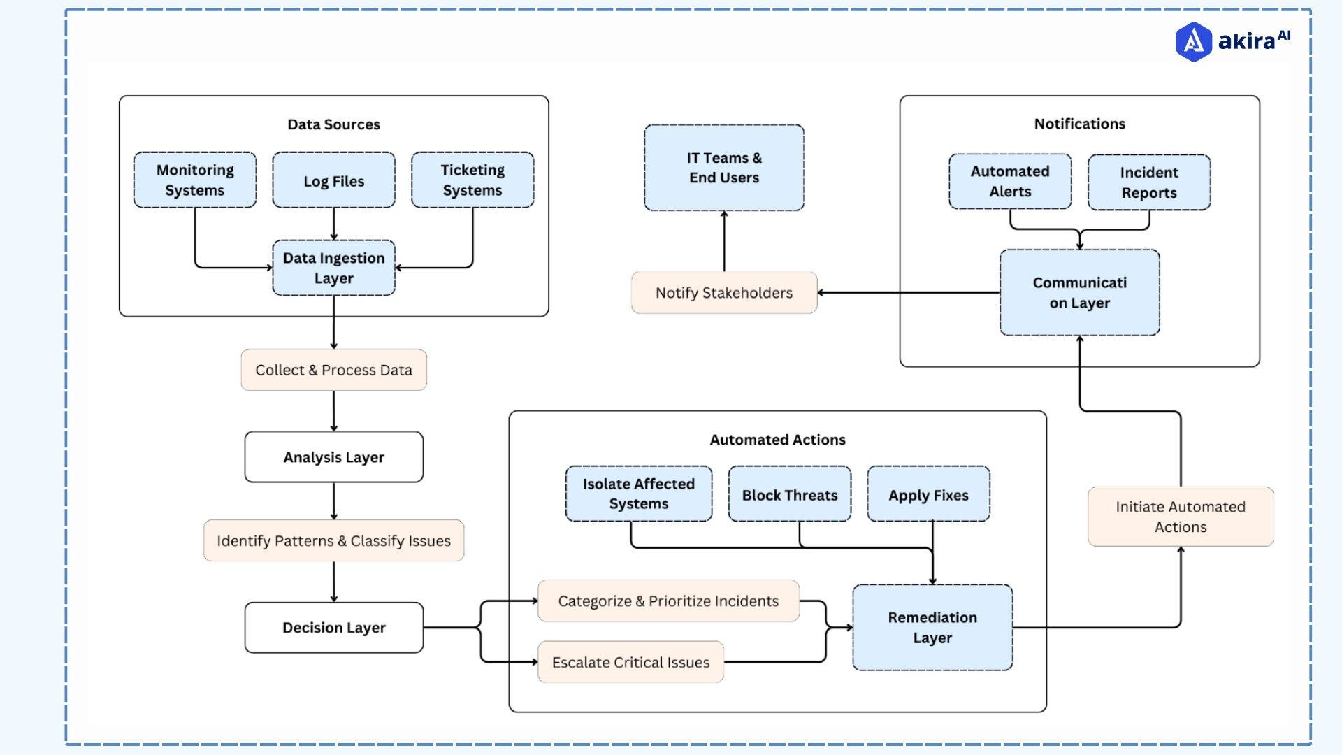
Integrating AI agents into ITSM and Security Operations involves several key components to ensure maximum efficiency. Here is a conceptual architecture for AI agents in the ITSM and Security Operations space: 

architecture-diagram-of-automated-ticket-creationFig1: Architecture Diagram of Automated Ticket Creation 

 

  1. Master Orchestrator Agent Coordination: The Master Orchestrator Agent oversees the entire process, ensuring that the right AI agents are activated based on incoming data. It streamlines ticket handling, optimizes workflows, and provides efficient collaboration between different agents for faster issue resolution.

  2. Ticket Classification & Routing: The Ticket Classification Agent automatically analyzes incoming tickets and categorizes them based on predefined rules or AI-driven insights. It then assigns the ticket to the appropriate support team or automated remediation path, ensuring a quick and accurate response.

  3. Incident Detection & Automated Resolution: The Incident Management Agent continuously monitors systems for issues and applies predefined solutions when problems arise. It also leverages chatbots or AI-powered assistants to guide users through troubleshooting, reducing the need for manual intervention.

  4. Knowledge-Driven Support: The Knowledge Management Agent collects, organizes, and distributes knowledge articles, FAQs, and troubleshooting guides. It provides users and support teams with relevant information, enabling faster self-service resolution and improving overall efficiency.

  5. Root Cause Analysis & Continuous Improvement: The Problem Management Agent analyzes past incident data to identify recurring problems and their root causes. It then initiates corrective actions, such as recommending system updates or process improvements, to prevent similar issues from happening in the future.

Prominent Technologies in the Space of ITSM and Security Operations 

Several technologies are used in ITSM and security operations to improve efficiency, effectiveness, and security. 

  1. Event-Driven Automation Frameworks: Tools like Apache Airflow and Camunda help automate workflows by triggering ticket creation and remediation based on real-time events or system anomalies.

  2. Chatbots & Virtual Agents: AI-powered assistants like IBM Watson Assistant, Microsoft Power Virtual Agents, and Google Dialogflow handle user queries, create tickets, and guide users through self-service resolutions.

  3. Low-Code/No-Code Automation Platforms: Solutions like UiPath, Automation Anywhere, and Microsoft Power Automate enable IT teams to build automated workflows for ticket management with minimal coding.

  4. Configuration Management Databases (CMDBs): Systems like ServiceNow CMDB and BMC Atrium store IT asset data, helping automation tools correlate incidents, predict failures, and initiate proactive remediation.

  5. Self-Healing IT Infrastructure: AI-driven tools such as IBM Instana and BigPanda detect anomalies and apply automatic fixes, reducing the need for manual intervention in ticket resolution.

How AI Agents Supersede Other Technologies 

AI agents offer significant advantages over traditional methods and other ITSM and Security Operations technologies. 

  1. Proactive & Predictive Automation: Future systems will move beyond reactive ticketing to predictive issue resolution, using historical data and real-time monitoring to detect and fix problems before they escalate.

  2. Context-Aware Decision Making: Automated systems will become more adaptive and intelligent, dynamically prioritizing and routing tickets based on urgency, business impact, and user sentiment rather than rigid workflows.

  3. Hyperautomation & Autonomous IT Operations: The future of IT support lies in end-to-end automation, where integrated platforms combine AIOps, ITSM, and monitoring tools to create self-healing environments with minimal human intervention.

  4. Conversational & Intelligent Support: Chatbots and virtual assistants will evolve to offer natural, context-aware interactions, handle complex queries, guide users through resolutions, and reduce dependency on human agents.

  5. Continuous Learning & Evolving Knowledge Management: Automated systems will leverage machine learning and generative AI to refine troubleshooting guides, self-help resources, and past resolutions, making IT support more efficient and intuitive.

Successful Implementations of AI Agents in ITSM and Security Operations 

ServiceNow (ITSM)

ServiceNow has implemented Agentic AI-powered virtual agents to automate ticket creation and resolution. These AI agents assist end users by automatically categorizing incidents, solving everyday problems, and escalating tickets when necessary. This leads to faster resolution times and reduces human intervention. 

IBM QRadar (Security Operations)

IBM’s QRadar utilizes AI Agents to analyze large amounts of security data from multiple sources and detect anomalies in real-time. AI agents in QRadar help security teams identify and respond to potential security incidents much faster than traditional methods, significantly reducing the risk of a breach. 

Cortex XSOAR (Security Operations)

Palo Alto Networks’ Cortex XSOAR platform uses AI Teammates to automate incident response workflows. It helps security teams analyze, respond to, and remediate security incidents quickly and accurately, reducing analysts' manual burden. 

Splunk (ITSM and Security Operations)

Splunk’s machine learning and AI tools are leveraged in ITSM and security operations. The platform automatically detects security incidents, creates alerts, and analyzes large datasets to identify patterns and predict future threats. 

Next Steps with AI Agents

Talk to our experts about implementing compound AI system, How Industries and different departments use Agentic Workflows and Decision Intelligence to Become Decision Centric. Utilizes AI to automate and optimize IT support and operations, improving efficiency and responsiveness.

 

Table of Contents

Get the latest articles in your inbox

Subscribe Now