How AI Agents Re-Define Defect Detection in Industrial Automation

Dr. Jagreet Kaur | 22 January 2025

How AI Agents Re-Define Defect Detection in Industrial Automation
11:48

Picture a manufacturing plant where production lines grind to a halt week after week due to recurring defects that seem impossible to eliminate. This was the challenge faced by one of the leading companies in the industry. Despite their best efforts, traditional troubleshooting methods weren’t enough to uncover the root causes of the issues. They were stuck in a cycle of reactive fixes, but the core problems kept resurfacing. Then, everything changed with the introduction of AI agents for Defect Root Cause Analysis (RCA).  The results were nothing short of transformative.
In this blog, we'll explore how AI agents are revolutionizing Defect RCA in industrial automation—offering smarter, faster solutions that drive better product quality, fewer disruptions, and enhanced customer satisfaction.

What is Defect Root Cause Analysis in Industrial Automation?

Defect Root Cause Analysis (RCA) in Industrial Automation is a method used to identify the underlying causes of defects or performance issues in automated systems. Instead of just fixing symptoms, RCA traces problems back to their source to prevent future occurrences. In industrial automation, where systems are interconnected, even small issues can escalate, leading to failures, downtime, and quality problems.

RCA involves systematic techniques like the "5 Whys" and data-driven insights from sensors and logs to pinpoint the root cause. By continuously monitoring systems and integrating with predictive maintenance, RCA helps improve reliability, reduce costs, and enhance product quality.

introduction-icon Key Concepts of Defect RCA

Defect RCA involves several fundamental concepts that contribute to its effectiveness: 

  • Systematic Problem-Solving: Root Cause Analysis (RCA) utilizes well-defined methodologies, including the 5 Whys, Fishbone Diagram, and Pareto Analysis, to systematically identify and resolve underlying issues.  

  • Data-Driven Insights: Original raw data from sensors and IoT devices, in addition to automation systems, serve as the basis for proper analysis.   

  • Continuous Monitoring: New RCA is critical and focuses on prevention by closely monitoring machinery and procedures constantly.   

  • Failure Mode and Effects Analysis (FMEA): Root Cause Analysis (RCA) incorporates tools like Failure Mode and Effects Analysis (FMEA), which systematically identifies potential failures and evaluates them based on their severity, likelihood, and detectability. 

  • Feedback Loops: Data gathered from RCA are taken back into the process or system, making the RCA process able to continuously repeat itself.   

  • Integration with Predictive Maintenance: In such systems RCA may be done jointly with predictive maintenance systems to handle problems that may cause defects.  

Traditional Ways of Defect Root Cause Analysis 

Before the advent of advanced technologies, RCA in industrial automation was a labour-intensive and time-consuming process. Standard traditional methods included: 

  • Visual Inspection: Professionals traditionally used visual inspection to detect visible abnormalities in machinery and products. Although this method had some advantages, such as saving cost, time and energy, it lacked accuracy and did not identify defects that were minute or invisible from the item's surface.     

  • Log Analysis: Operators employed a technique whereby they self-inspected the machine logs and data recordings seeking to notice a process that is prone to human error and oversight. 

  • Reactive Maintenance: RCA was normally done after a failure had occurred, implying that industries were working in the context of reactive systems rather than preventing them.   

  • Experience-Based Judgment: Some industries use the human expertise of experienced engineers to detect and eradicate defects. Although helpful, this approach was not easily reproducible and suffered from weaknesses in knowledge loss.   

Although these techniques have proven effective in less complex processes, the conditions prevailing in complex, integrated working environments failed to support them appropriately – opening the door for enhanced technology. 

Impact on Customers Due to Traditional Ways of Defect RCA 

The limitations of traditional RCA methods had far-reaching consequences for industrial customers: 

  1. Extended Downtimes: The traditional method of performing RCA took several hours or a few days to resolve problems, leading to production delays and, ultimately, significant financial losses for the firms. 

  2. Recurring Defects: Reducing problems to an aspect level meant they recurred, which was problematic for product dependability and uniformity. This led to increased operational challenges, further exacerbating costs and customer dissatisfaction. 

  3. Increased Costs: Long periods between shifts and performing maintenance only as a response to operations failures had a large impact on operational costs.  

  4. Customer Dissatisfaction: Defects in end products, such as vehicles or electronics, resulted in warranty claims, recalls, and diminished customer trust.

Problem: A product is being shipped with scratches on its surface.
Why did the product have scratches?
Why did the machinery cause abrasions?
Why was the conveyor belt worn out?
Why wasn’t it replaced during maintenance?
Why was there no tracking or checklist?


Root Cause: Lack of standardized maintenance procedures and documentation.

Akira AI: Multi-Agent in Action 

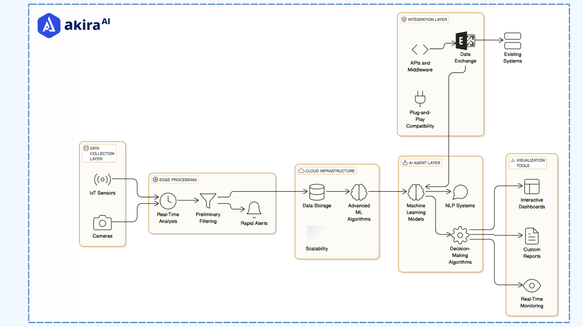
Deploying AI agents for defect RCA in industrial automation requires a robust and layered architecture to ensure seamless integration, real-time performance, and actionable insights: 

architecture-diagram-of-defect-manufacturingFig1: Architecture Diagram of Defect Root Cause Analysis

 

  1. Centralized Data Collection and Integration: The process begins by gathering data from multiple sources, including user reports, sensor data, and system log files. These inputs capture diverse perspectives—such as operational conditions, equipment performance, and reported issues. This holistic collection approach ensures the system has enough information to analyze all potential contributors to defects effectively.

  2. Data Ingestion and Preprocessing: Once collected, data flows through an ingestion pipeline, cleansed, filtered, and standardized. This preprocessing stage eliminates irrelevant information, corrects inconsistencies, and converts data into formats suitable for analysis. Improving the quality and reliability of the input ensures that the AI system performs its tasks with precision.

  3. AI-Powered Root Cause Analysis: AI agents analyze the preprocessed data to uncover hidden patterns, correlations, and root causes of defects. They identify not just surface-level symptoms but underlying systemic issues. This targeted approach allows businesses to address the core problems, minimizing the chances of recurring defects and improving operational reliability.

  4. Real-Time Alerts and Insights: The system generates immediate alerts and provides detailed insights through user-friendly dashboards. Maintenance teams can view trends, pinpoint problem areas, and access actionable recommendations. This real-time feedback reduces response times and empowers teams to fix issues before they escalate into significant disruptions.

  5. Continuous Learning and Scalability: AI models continuously adapt by learning from new data and feedback loops. This improves their predictive accuracy and enhances decision-making over time. The system is also designed to scale seamlessly with growing data volumes or expanded operational needs, ensuring it remains effective as the business evolves.

Prominent Technologies in the Space of Defect Root Cause Analysis 

Advancements in technology have driven the evolution of RCA methodologies. Here are some prominent tools and techniques that are transforming defect RCA: 

  1. IoT and Connected Devices: When IoT sensors, tools, and devices are integrated, devices generate performance data about optimal equipment functioning, environmental climate, and even production quality to ensure that anomalies are detected early. 

  2. Machine Learning (ML): In particular, the possibilities of patterns and correlations that are not seen by human eyes are certainly exploitable when applying advanced techniques employing ML algorithms supported by extensive data samples. Machine learning algorithms can also accurately anticipate failures based on detected patterns and correlations. 

  3. Digital Twins: Using these avatars of physical objects, engineers can model and observe many processes without having to conduct live trials. 

  4. Advanced Visualization Tools: Specifically, while dashboards can be useful for displaying appreciable data and engage quicker decision-making, 3D models can recover the relationship between defects and what led to them. 

  5. Edge Computing: Edge computing helps analyze critical defects in real-time at the source by processing data locally, thus minimizing the latency. 

Generative AI Solutions

AI agents are revolutionizing manufacturing by transforming machine calibration and optimization processes. Leveraging agentic workflows enhances efficiency, minimizes downtime, and optimizes resource utilization, leading to significant cost savings for manufacturers.

Successful Implementations of AI Agents in Industrial Automation 

Case Study 1: Automotive Manufacturing 

One of the largest automobile manufacturers adopted AI agents to supervise the robotic arms used in assembly lines. Misalignment problems were identified, and control over welding parameters improved. Therefore, defect rates were cut down to 45%, and millions were saved on warranties. 

Case Study 2: Semiconductor Industry 

In semiconductor fabrication, AI agents such as NetOS analyzed the wafers' data, which gave contamination chances. This has also cut defect rates by 30% and resulted in an increased yield. 

Case Study 3: Pharmaceutical Manufacturing 

An industrial production line that was a pharmaceutical plant was another place where AI agents were deployed, especially in the monitoring of mixing. It was able to monitor temperature and pH, hence keeping product quality checked and meeting the required legal standards. 

Case Study 4: Food and Beverage Industry 

AI agents were used by beverage manufacturers to supervise the filling processes. This reduced overfilling by 35% and, therefore, minimized costs and wastage. 

How AI Agents Supersede Other Technologies 

AI agents offer unparalleled advantages over traditional and even modern RCA technologies: 

  1. Enhanced Accuracy: Machine learning models analyze large datasets from sensors and visual inspections with high precision. This reduces human error and identifies subtle defects that traditional methods might miss, ensuring consistent quality control.

  2. Faster Root Cause Analysis: Advanced algorithms process data quickly to identify patterns and correlations, enabling rapid diagnosis of defects. This reduces downtime by pinpointing the source of issues almost instantly, speeding up corrective actions.

  3. Predictive Maintenance: By analyzing historical and real-time equipment data, systems can detect early indicators of potential failures. This enables proactive maintenance scheduling, preventing unplanned breakdowns and extending machinery lifespan.

  4. Adaptability to Complexity: These systems continuously learn from new production environments, adjusting to different processes and handling complex, unstructured data. This ensures that production remains efficient even in dynamic or evolving manufacturing settings.

  5. Integration with Digital Twins: Virtual replicas of assets simulate real-time production scenarios, optimizing decision-making. By processing live data, these systems predict the impact of changes and suggest adjustments for smoother, more efficient operations.

Next Steps in Industrial Detection

Talk to our experts about implementing Agentic AI-powered defect detection systems. Learn how industries use AI agents to optimize workflows, improve quality control, and minimize downtime in industrial automation.

 

 

Table of Contents

Get the latest articles in your inbox

Subscribe Now